Short Circuit Software

Short Circuit

Short Circuit Analysis

Instant Results, Comprehensive, Graphical Summary

Perform Device Duty Calculations using ETAP's short circuit analysis software which allows you to determine fault currents and automatically compare these values against manufacturer short circuit current ratings. Overstressed device alarms are displayed on the one-line diagram and included in short circuit  analyzer and study reports.

ANSI Duty Cover

Analyze the effect of balanced and unbalanced faults using ETAP short circuit analysis software:

  • 3-phase or 1-phase
  • Line-Ground
  • Line-Line
  • Line-Line-Ground

ETAP short circuit software makes it easy to go from selecting elements, (from the comprehensive library of short circuit current ratings), to performing dozens of different types of short circuit analysis. Analyzers, plots and reports allow for quick determination of the worst-case fault current device duty.

 

Short Circuit Software Key Features

  • Automatic device evaluation for 3-phase, 1-phase, & panel systems
  • Balanced and Unbalanced short circuit analysis
  • Determine worst case device duty results
  • Display critical & marginal alerts
  • Load terminal short circuit calculation
  • Integrates with Star protective device coordination
  • Seamless transition to Arc Flash Analysis
  • Generator circuit breaker evaluation
  • Short-Circuit Reporting

Short Circuit Software Capabilities

  • Automatic 3-phase device evaluation
  • Single-phase & panel systems device evaluation
  • Device duty evaluation based on IEC 61363 transient short circuit 
  • Unbalanced short-circuit analysis
  • Device evaluation based on total or maximum through fault current
  • Automatically adjust conductor resistance & length (both lines & cables)
  • Advanced Wind Turbine Generator and converter short circuit models
  • Global or individual device impedance tolerance adjustments for maximum & minimum fault currents
  • Include / exclude fault impedance modeling for unbalanced faults
  • Include / exclude shunt admittance for branches & capacitive loads (unbalanced faults)
  • Graphical or tabular bus fault selections
  • Automatically determine fault currents at motor terminals without the need to add additional buses
  • Phase-shifting transformers
  • Grounding models for generators, transformers, motors, & other loads
  • Motor contribution based on loading category, demand factor, or both
  • Effect of loading and generator on prefault voltage for transient short circuit
  • Short Circuit software extracts manufacturer published data from the libraries for thousands of devices

Demo

Try ETAP Short Circuit Software

ETAP Short Circuit Analysis allows you to analyze the effect of balanced and unbalanced faults and automatically compare these values against manufacturer short circuit current ratings. Quickly determine optimal and worst-case fault current device duty with analyzers, plots and reports.


Download Free ETAP Demo

Videos

Learn how EEEngineering uses ETAP to transform power studies into engaging, interactive presentations

In most cases, SCCAF (Short Circuit Coordination Arc Flash) studies are done by engineering firms, which then submit reports to facility owners. The challenge is that those reports tend to be lengthy (up to 5,000 pages), not engaging, and hard to grasp for facility personnel. ETAP's powerful graphical and presentation tools can help make those reports livelier, informative, and more engaging. This case study will discuss how you can summarize lengthy power studies reports within just a 30-minute interactive meeting, and highlight how the final ETAP model can be used, with its powerful graphical interface and presentation tools, including Data Blocks, Multiple Presentation layers, Sequence of Operations, and Arc flash calculator.

ABB FCL Application Engineering for IS-Limiters

This presentation will feature covert ABB Fault Current Limiter (FCL) application engineering for Is-limiters. We will explain the fault current limiter technology by using the well-known ABB FCL Is-limiter. The FCL technology will be introduced, how it clears a short-circuit fault current compared to a standard circuit breaker, and the major components of an FCL. The theory of the application engineering process and the calculation of the tripping value for an FCL will be introduced. Based on an actual customer project, it will be shown how ETAP has facilitated the complex FCL application engineering, and examples will be provided of how the real tripping value for a fault current limiter is determined. The session will conclude with an overview of how etap can already be used today for an FCL application engineering and what will be enhanced in the future.

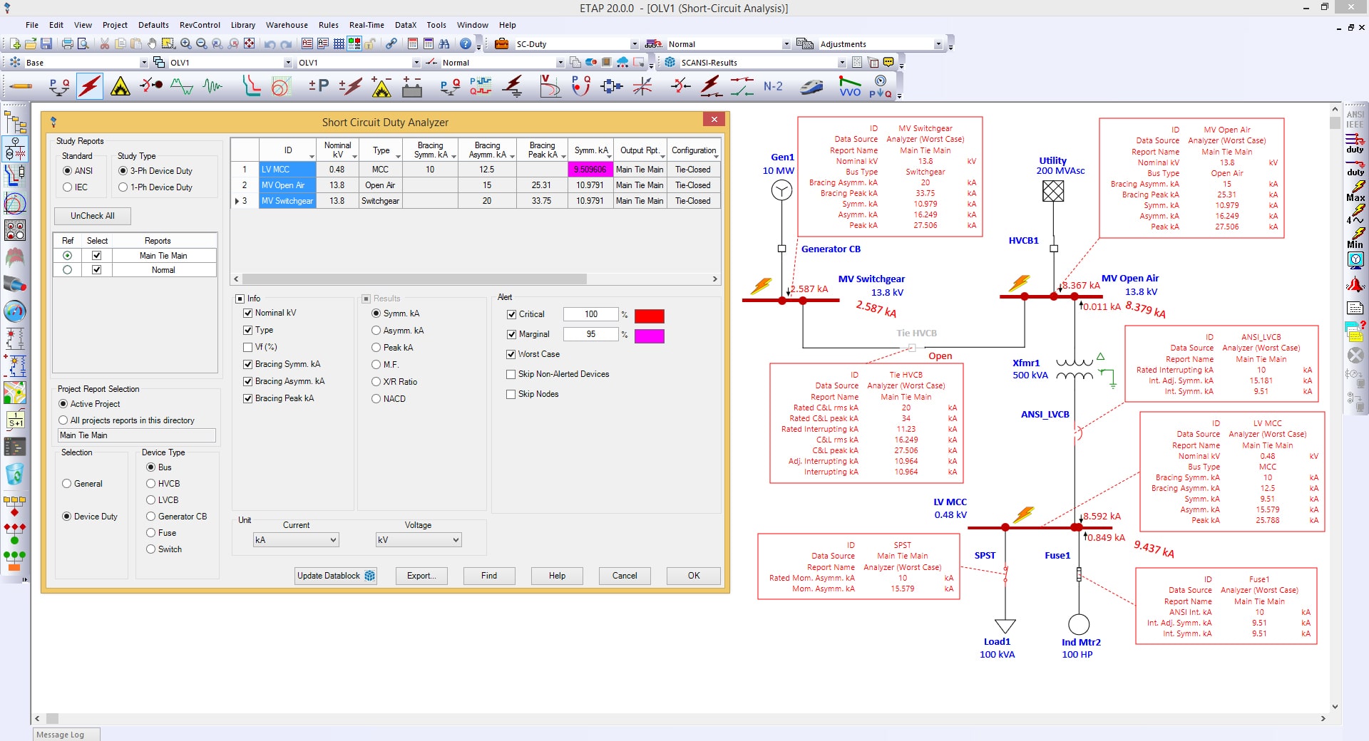
Short Circuit Analyzer

Short Circuit Analyzer is a time-saving software tool that compares and filters various short circuit analysis reports coming from different scenarios in a single display.

Brochure

White Papers

Training & Events

ETAP Training

Training & Events

Get an in-depth insight to our electrical engineering software by requesting a training course that suits you.

Discover Now

Explore ETAP Today

Explore ETAP Today

Take a test drive of ETAP free for 30 days to experience for yourself the capabilities
of ETAP solutions. Try out ETAP’s extensive collection of modules and analysis results
on this cloud-based demo platform - anytime and anywhere. Start your online demo today!